How to: Bulk Insert Stores, Warehouses, and Customers to a Hierarchy Node
The same procedure applies whether you are adding Stores, Warehouses, or Customers to a Hierarchy node:
- Go to LS Retail - Back Office - Product Design - Hierarchies, select a hierarchy of the type Store/Warehouse Loc./Customer (the Type column), and click the Edit Hierarchy action.
- In the Type column on the Hierarchy Node Links FastTab, select either Store, Store Group, Warehouse Location, Customer, or Customer Group in the Type field, depending on the type of link you want to add.
- To add a selection of stores, warehouses, or customers, click the appropriate action (Add Stores/Add Warehouse Locations/Add Customers) on the Edit Hierarchy page and fill out the filters.
Note: To add a single store, warehouse, or customer instead of a bulk, click the arrow in the No. column and select from the list.
To bulk insert stores to a Store/Warehouse Loc./Customer Hierarchy node
Example:
You have created a new hierarchy tree called STORES with two nodes, NORTH and SOUTH. Now you want to add all stores with a name that contains the word "North" to the NORTH node:
-
Click the Edit Hierarchy action, and in the Edit Hierarchy - STORES page, place the cursor on the NORTH line and click the Add Stores action.
-
A list of filters is displayed where you can enter your search criteria, "North", in the Name filter.
- Click OK at the bottom of the page.
-
The stores that have a name containing the word "North" have now been added to the node.
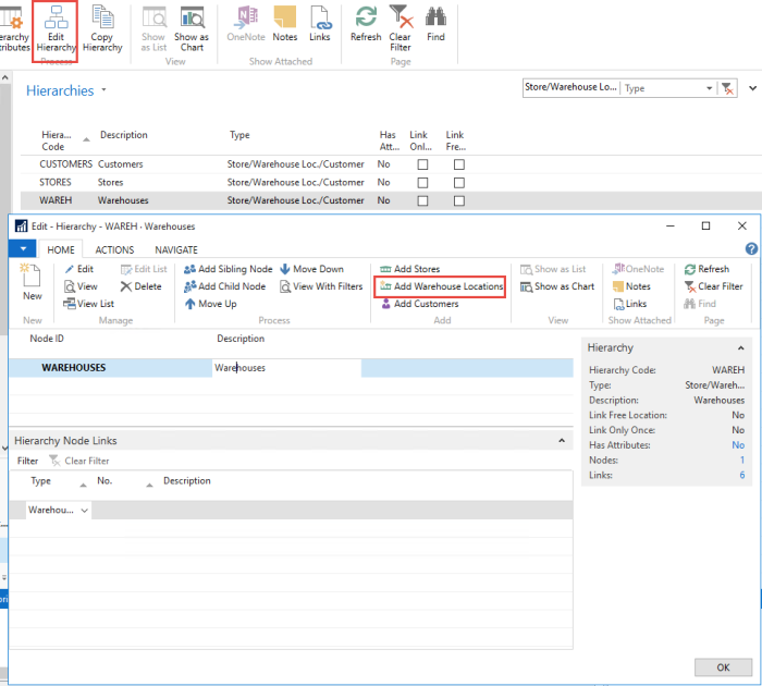
To bulk insert warehouse locations to a Store/Warehouse Loc./Customer Hierarchy node
Example:
Your new hierarchy tree has a Node called WAREH and it has only one Node, Warehouses. Now you want to add to that node all warehouse locations that have a name containing the word "Warehouse":
-
Click the Edit Hierarchy action, and in the Edit Hierarchy - WAREH page select the WAREHOUSES line, and click the Add Warehouse Locations action.
- Click the Add Warehouse Locations action, and fill out the filters to include only the warehouses you want to insert under your node.
- Enter "Warehouse" in the Name filter field, and click OK.

-
All the Locations that have a name containing the word "Warehouse" have now been added to the node.
To bulk insert customers to a Store/Warehouse Loc./Customer Hierarchy node
Example:
Your new hierarchy tree has a Node called CUSTOMERS with three child nodes, DOMESTIC, EU, and FOREIGN. You want to add to the DOMESTIC node all Customers with a Customer Posting Group = DOMESTIC.
- Click the Edit Hierarchy action, and in the Edit Hierarchy - CUSTOMER page select the DOMESTIC line.
-
Click the Add Customers action.
-
In the Edit - Add Customers to Hierarchy Node page, enter "DOMESTIC" in the Customer Posting Group filter field, and click OK.
-
All customers with the DOMESTIC value have now been added to the Node.